Portfolio Siemens Global

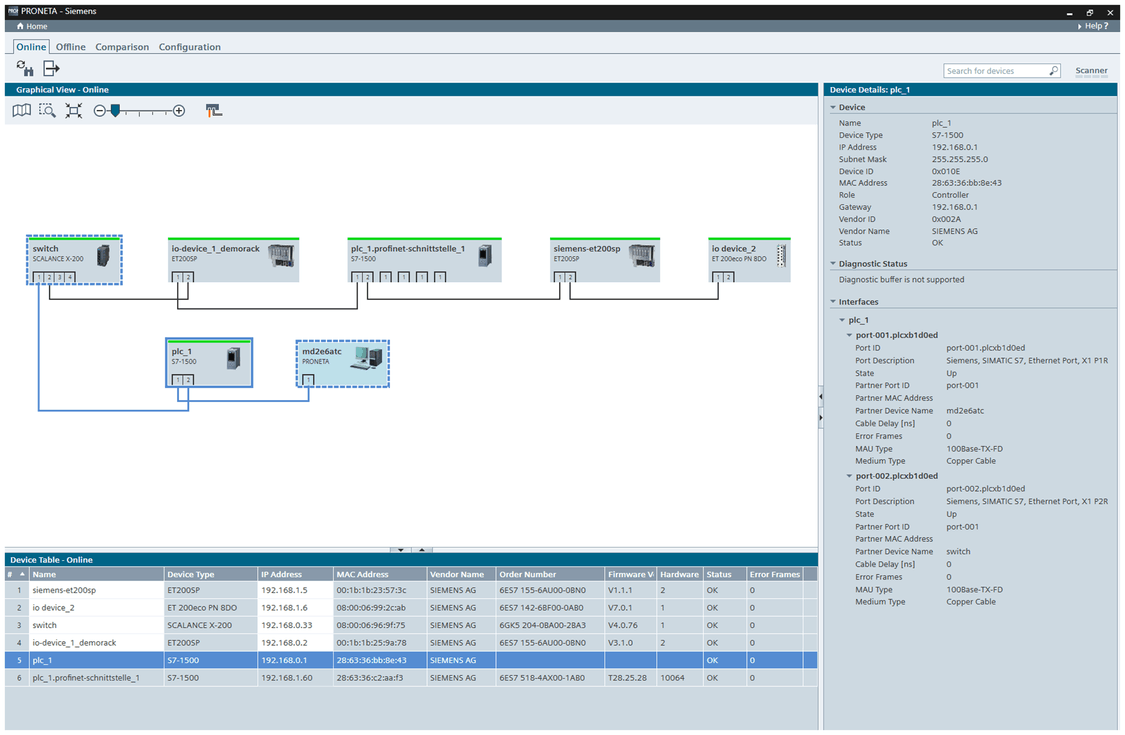
Siemens Proneta. 网络调试工具_西门子 网络调试和诊断工具 入门CSDN博客 The integrated platform for your information, buying and ordering workflow - bringing together Industry Mall and Online. Simplify PROFINET network debugging with PRONETA: free tool for automated network analysis, I/O testing, and device configuration without requiring a PLC.

SIMATIC Download Basic 3.3 il Tool di messa in funzione e
SIMATIC Download Basic 3.3 il Tool di messa in funzione e from www.domenicomadeo.com

Siemens Industry Catalog - Automation technology - Industry software - Automation software - Software for common tasks - For network planning/commissioning - PROFINET Asset Management PRONETA Professional Software PRONETA Basic is released for Windows 7, Windows 7 Embedded Compact, Windows 10 and Windows 11 (each with 32 or 64 bits).

SIMATIC Download Basic 3.3 il Tool di messa in funzione e

With SP3, PRONETA Professional offers an even simpler and faster commissioning process, especially due to the extended possibility of the API for an integration into the automated test and commissioning phase. Simplify PROFINET network debugging with PRONETA: free tool for automated network analysis, I/O testing, and device configuration without requiring a PLC. Siemens Industry Catalog - Automation technology - Industry software - Automation software - Software for common tasks - For network planning/commissioning - PROFINET Asset Management PRONETA Professional

网络调试工具_西门子 网络调试和诊断工具 入门CSDN博客. 2.2 General Data Protection Regulation (GDPR) Siemens observes the principles of data protection, in particular the principle of The integrated platform for your information, buying and ordering workflow - bringing together Industry Mall and Online.

Siemens Video 2 YouTube. With SP3, PRONETA Professional offers an even simpler and faster commissioning process, especially due to the extended possibility of the API for an integration into the automated test and commissioning phase. If you're unfamiliar with PRONETA, it is highly recommended that you consult the PRONETA Basic User Manual (\4\) in advance to get a general understanding for the operation of PRONETA